How to run ComfyUI with a rented GPU
A no-nonsense guide to renting powerful GPUs, launching ComfyUI, and actually enjoying the ride.

When you first dip your toes into the world of AI tools and AI image generation, everything feels like a smooth ride. You type a prompt into ChatGPT, and there you go — instant results. You show it around — applause. You click around in Midjourney or Runway, and bam: pretty images, stuff is moving, no assembly required.
But eventually, you hit a point where you want to go a little deeper.
You don’t just want to use AI — you want to build with it. Control it. Understand (at least to a degree) how the magic happens. For me, this thought led me down the rabbit hole of CivitAI and Hugging Face (see my last article here) and I also discovered tools like ComfyUI.
What Is ComfyUI?
ComfyUI is a free, open-source tool for generating images and videos with AI — built around a modular, node-based interface. Instead of just typing a prompt and hoping the AI gets it right, youdesign your own image generation workflowsstep by step.

Each block (or “node”) in ComfyUI represents a part of the process — loading a model, interpreting a prompt, tweaking parameters, generating the image — and you can connect and customize them however you like.
What makes ComfyUI stand out:
- It's free and open-source, meaning anyone can use, extend, or modify it, no subscription needed.
- It gives you much more control over the generation process.
- It's powered by Stable Diffusion, but it doesn't lock you into one way of working.
If you’ve ever wanted to peek under the hood of AI image generation and actually build your own system — ComfyUI lets you do that, without needing to pay for some closed, black-box platform.
The node-based interface might seem a bit daunting at first, but you’ll realize quickly, that ComfyUI is a modular, visual sandbox that gives youactual controlover what you create — And that’s where things get exciting.
How to Get Started with ComfyUI
Technically, there’s nothing stopping you from downloading ComfyUI to your computer and running it from there — but get ready to wait. A lot. AI Models like ComfyUI use a lot of your graphics card’s capacity, and if you’re not running a super-high-end gaming setup, things will be slow.
Especially when you're still figuring out what all the settings do, waiting several minutes just to get an image full of artifacts is… less than ideal.
That's why we will be renting out some GPUs to do the heavy lifting for us. Don't worry, it's surprisingly simple and involves no commitment.

There are generally two ways to go about it: One is the just-a-few-clicks-template-way — simple and fast, but with a little more jank. The other is a manual CLI based setup — with all the power, and all the responsibility that comes with it.
Ready? Let’s go.
Setting Up ComfyUI Using a Template
This one's pretty simple. We'll just rent a GPU and get a link to open a pre-installed version of ComfyUI right after. You can start using it immediately — no setup, no stress. And it really sounds like more commitment than it is. And navigating outconsole is super straightforward.
CloudRift lets you rent high-performance GPUs like NVIDIA’s RTX 4090 and RTX 5090 for a decent hourly price. No long-term commitment — just pay as you go.

Here’s how to get started:
- Go to the CloudRift console and log in.
- Add credits (10 USD is more than enough to get started).
- Click “New” to start setting up your instance.
- Select Container Mode.
- Pick your GPU (if you’re not sure, start with the cheapest — even low-end ones handle basic workflows surprisingly well).
- Under the Select Software tab, choose Recommended.
- Look for the template called ComfyUI-FLUX.1-Schnell under Image Generation. Select it and confirm.
- Click “Deploy” and wait a minute while your instance spins up.
- In the dashboard, you'll see a summary of your instance — click Connect, then open the link in the window that pops up. There, you'll also find a lot of helpful resources on how to use ComfyUI.

Setting Up ComfyUI Using the CLI (aka the more complex way)
As mentioned before, using the template lets you get started right away. Through the Manager menu in ComfyUI, you can even install updates, additional tools, and plugins relatively easily.
But I found that by setting everything up manually, I got a much better picture of how it all works — and I could be more intentional and precise with my setup.
So, here's the advanced version: Let's start with the basics: CLI = Command Line Interface. It's a tool that lets you interact with services (like your rented GPU) using text commands instead of clicking buttons. If you're on a Mac, just open Terminal. On Windows, it's CMD or PowerShell.
In our case, we'd have to install an additional tool before we get started: the CloudRift CLI — a lightweight command-line tool that connects to the cloud GPU you rented and lets you deploy applications (like ComfyUI) in just a few lines. Here's how to install the CloudRift CLI.
Once that’s done, go to the CloudRift console and let’s get our hands dirty.
Step 1: Rent a GPU via CloudRift

CloudRift provides GPU rentals that let you rent GPUs like RTX 4090 and RTX 5090 (which are ideal for tools like ComfyUI) for a pretty decent price.
- Go to the CloudRift console and log in.
- Add Credits
- Choose “New” to start setting up your instance.
- Select Container Mode.
- Pick your GPU
- In the “Select Software” tab, this time, select “No Container”. This gives us a clean slate.
- Click “Deploy” and wait a moment.

Step 2: Launch ComfyUI with a Single Command Now that you’ve got your GPU running somewhere in the cloud, let’s access it.
First, open your terminal and make sure you’ve installed the CloudRift CLI — otherwise, the*rift *command we’re about to use won’t work.
First, check if your GPUs are actually available by typing:
rift cluster info
and hit enter.

Here’s the command you’ll run in your terminal next:
rift docker -x
run -p 8188 -e WEB_ENABLE_AUTH=false --name comfyui -it --rm ghcr.io/ai-dock/comfyui:latest-cuda
Let’s break it down:* rift docker: You’re running Docker on your cloud GPU.
- -x
: Optional as long as you only have one instance running — Replace this with the name from rift cluster info (e.g. my-gpu-01). - -p 8188: Opens port 8188 so you can access ComfyUI via browser.
- -e WEB_ENABLE_AUTH=false: Disables the login screen for simplicity.
- --name comfyui: Optional — makes your container easier to reference later.
- -it: Runs the container in interactive mode.
- --rm: Removes the container when you stop it, so it doesn't take up space.
- ghcr.io/ai-dock/comfyui:latest-cuda: This is the Docker image for ComfyUI (basically the app we’re installing).
You’ll see some logs fly by — messages about pulling the image, connecting tunnels, etc. That’s normal. Give it a minute or two. Congrats, you just set up your first container and installed ComfyUI on it!**Quick Note: Keep It Running **If you close the terminal window now, your container stops running. Just keep it up and open a new terminal window to continue.
Step 3: Confirm It’s Up
In the new terminal window, use the following command:
rift docker ps
This will list all active containers. If ComfyUI is running, you’ll see something like:

Then, open your browser and go to:
*http://{node-IP-address}:8188Replace {node-IP-address} with the IP fromrift cluster info*(or check the IP listed in your CloudRift console instance details).

*Congrats! You’ve officially launched ComfyUI on a rented GPU. Now let’s make it do something.
Step 4: Download a “Checkpoint”
Before generating images, you need a checkpoint — a trained model that tells ComfyUI how to turn your prompts into images. Think of it like the “brain” of the operation. If ComfyUI is the body, the checkpoint is what actually knows what to draw.
We’ll use DreamShaper, a beginner-friendly model that works great out of the box. You can find other checkpoints on CivitAI.
Run the following to connect to your container:
rift docker exec -it comfyui bash
Now you’re inside the container — it’s like opening a terminalinsidethe rented machine.
Next, navigate to the correct folder:
cd /opt/ComfyUI/models/checkpoints/
And then run this to download DreamShaper V8:
wget https://civitai.com/api/download/models/128713 --content-disposition
(obviously, you can exchange this one for any other checkpoint’s download link)
This may take a minute or two depending on the model size and internet speed. You’ll see something like:
dreamshaper_8.safetensors 100%[====================>] 1.99G
When that’s done, exit the container with:
exit
Step 5: Start Generating!
Open your browser (if it’s not already), and go to:
You should see ComfyUI’s interface. Load the default text-to-image workflow if it’s not already there.
I went and updated ComfyUI through the manager menu, see here:

After you’re done, make sure your DreamShaper V8checkpoint is selected in the “Load Checkpoint” node.

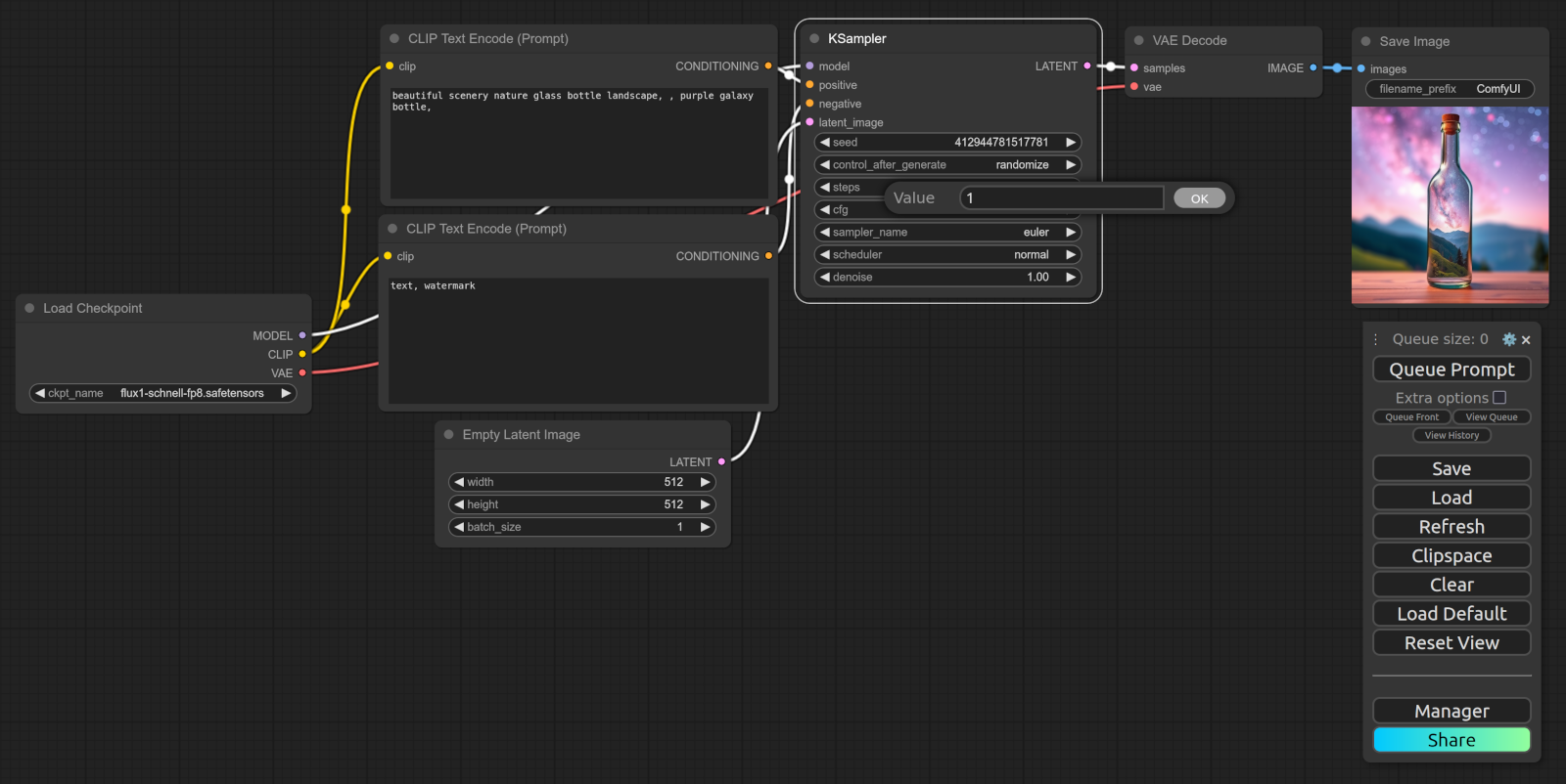
Then comes the magic. Click the top box that says “Prompt” and enter your prompt. The box below is the negative prompt, meaning what you put there, is what you **don’t **want to be in the image.
Click “Queue Prompt”, wait a few seconds, and there it is: Your first custom image using ComfyUI + a rented GPU. For an in depth-tutorial on ComfyUI, you can also check out this playlist by Scott Detweiler on YouTube.
I’m a fantasy and video game nerd, so naturally, when presented with the opportunity to create crazy AI generated artwork, my mind goes to something like what you see below. But of course, you can go and put together whatever you fancy (no judgement). You could also try and load different checkpoints from sources like CivitAI. In this case, when you use this command, like you did earlier:
wget https://civitai.com/api/download/models/128713 — content-disposition
you just replace the link with the download link of whatever model you found.


When you’re done, don’t forget: Shut it down
And one more thing: When you’re done, go to your CloudRift console and stop the instance there to avoid charges.
TL;DR:
- ComfyUI is a free node-based AI image generation tool you can run in the cloud using CloudRift CLI.
- Renting a GPU via the CloudRift console gives you the power without the heat (or hardware costs) and significantly increases the speed with which content is created.
- You can start from scratch using a single command, download a model from CivitAI, and generate your first image in minutes. Alternatively you can upload custom workflows as well.
- The process is surprisingly approachable — even if the terminal looks scary at first.
Thats all for today. Stay curious, stay scrappy, and don’t be afraid to type weird things into a black box. That’s where the good stuff happens.